小鹏汽车技术中台实践 :微服务篇

2020 年 4 月 6 日 InfoQ
作者丨小鹏汽车基础架构团队


本文首发于InfoQ Pro

更多精彩内容抢先看,尽在InfoQ Pro

“中台”这个概念火了一年多了,年初的时候又”火“了一次。相信任何事物都有它的两面性,正如我们做架构的时候其实也一直在做取舍。

小鹏汽车的技术中台(Logan)已经快两岁了,今天我们不讨论该不该做技术中台,只说说中台给我们带来了什么。

不管黑猫白猫,捉到老鼠就是好猫。

一、背景

小鹏汽车的智能离不开复杂系统的支撑,其特有的互联网基因要求业务能够应对市场的迅速变化:快速响应、快速试错、快速创新。同时,为了给客户提供优质服务,系统需要更高的可靠性,降本增效也是公司快速发展过程中特别关注的。

技术中台正好契合了公司上述所有需求。在公司的引领和推动下,2018 年 4 月召开了小鹏汽车技术中台的启动会,同年 5 月底团队成立。技术中台团队始终坚持“兵不在多而在精”的原则,近两年高峰时期团队也未超过 10 人。

也许有人会怀疑,一支足球队规模的团队,到底能做出个什么样的中台来?

简单来说,小鹏汽车的技术中台主要由以下及部分组成:

  • 基于 SpringCloud、Kubernetes 自研的微服务体系平台

  • 遵循业界标准的自服务中间件平台

  • 可监可控的高性能中间件 SDK

接入中台的应用不需要写一行业务代码,可以立即具备以下能力:

  • 生产级应用:健康检查、节点部署反亲和性、自动扩缩容、JVM GC 参数调优、资源隔离、滚动部署

  • 自动接入网关:限流、熔断、访问控制

  • SpringBoot 使用最佳实践:配置调优、profile 标准化、线程池和连接池调优

  • 自动化 CICD:自动化镜像生成、自动处理 git 的 tag、代码质量

  • 丰富的问题定位手段:日志中心、注册中心、微服务全方位监控 (JVM/Trace/Metrics/ 告警)

  • 系统级无埋点监控、业务 Metrics 提供扩展机制

  • 调用链

  • 数据可视化:丰富的研发数据展示

  • 配置中心提供不停机,动态调整应用配置能力

对外保证:

  • DevOps 提高效率:开发、部署、问题定位

  • 生产可用性:弹性、容错

如上图,小鹏汽车的技术中台分为微服务中台和云平台两大部分:

  • 云平台:为技术中台提供底层的基础支撑,基于主流的容器技术 Docker 和 K8s 构建,提升资源的利用率、降低运维成本;自研了容器化的部署平台,提供用户友好的 UI、日志聚合、跨集群部署、历史修订版;自定义 CRD 封装应用部署单元,以效率和可用性为目标,提供生产级应用最佳实践,简化应用在 Kubernetes 的生命周期管理;开发人员只需专注业务,通过 CICD 标准化构建部署到云平台;

  • 微服务中台:基于 SpringCloud 打造,提供微服务的管理、治理、监控、统一标准化配置,助力系统微服务化,提升生产可用性;并通过研发中台提升研发、测试、问题定位效率。

本文主要分享微服务中台的实践经验。

二、微服务中台
技术选型

历史背景:

  • 微服务功能薄弱:原有部分服务统一使用 SpringBoot + Dubbo 架构,具备微服务的初步形态,历史负担小,但版本不统一;且当时的 Dubbo 生态,无法提供足够的监控和治理功能;

  • 缺少有效的监控手段:运维监控平台使用 Zabbix 和 Open-Falcon,缺乏对应用自身的业务监控和告警;

  • 问题排查效率低:目前有部分日志通过 agent(FileBeat)进行采集,大数据根据需要做分析,而应用无法实施查看系统日志;缺少调用链的支持,由于分布式系统的复杂性,出现问题较难定位;

  • 无法运行时修改配置:需要重新打包或修改配置,重启应用:用户有感知、配置缺乏回滚、审批、灰度;

  • 公共基础功能还没有统一:比如连接池使用、第三方依赖版本、代码文件编码、日志格式;

  • 缺少项目脚手架:创建新项目多从旧项目中复制黏黏基础代码,无法保证持续的更新;

  • 代码质量难度量:缺乏代码质量管理平台,大数项目缺乏单元测试。

鉴于以上原因,开源软件及产品被列入首选,同时结合现实情况及需求在开源的基础上进行功能的扩展开发。只有实在没有选择的情况下,我们才会考虑自造轮子。

  • Netflix OSS 经过了大规模的生产级验证,功能强大,组件丰富

  • SpringCloud 基于 SpringBoot,社区支持强大,有着开发效率高、更新频率快、等优势,且集成了 Netflix 的众多组件,降低了使用门槛,它能够与同样使用 SpringBoot 的原有服务完美兼容,降低接入的时间和人工成本。

部分正在使用的组件:

  • API 网关 Zuul

  • 服务注册发现 Eureka:基于 AP 模型

  • 客户端负载均衡 Ribbon

  • 服务熔断 Hystrix

  • 声明式的服务调用 Feign

  • 边车 Sidecar:集成了服务注册和发现,以及 Zuul 用于实现跨语言的微服务调用

  • 分布式跟踪 Sleuth & Zipkin:支持 OpenTracing 协议

  • 网关限流 spring-cloud-zuul-ratelimit:结合 Zuul 一起使用,支持路径、请求源、用户等维读的请求限流

  • 应用指标数据 Micrometer:支持 prometheus

  • 扩展包 Actuator:提供管理接口

  • 服务管理及监控 SpringBoot Admin

  • 自动 API 文档 Auto Restdoc:减少代码侵入

  • 配置中心 Apollo:携程出品的配置中心实现,支持配置的热更新(借助 SpringCloud 的 Context Refresh 概念

  • 数据库连接池 Hikari:支持输出 metrics

  • 自研项目生成器、文档中心等

  • ...

此外,中台通过自定义的 SDK 提供对上述功能开箱即用,包含组件的配置调优、Metrics 输出、统一日志、框架 Bug 的紧急修复以及功能扩展。

系统架构



三、可用性提升

参考官方的文档,跑个 DEMO 是很容易的,但是真正在生产级环境中使用又会踩不少坑。

可用性对于车企来说尤为重要,甚至说高于一切也毫不夸张,公司对这一方面也格外重视。

经过两年的不断踩坑填坑,同时借助云平台的能力(比如自我修复、滚动升级等功能)提升了系统的可用性;同时降低应用发布时对业务的影响:从原本的低峰时间版本升级,提升到随时部署升级,甚至部分服务已经可以实现自动扩缩容。

下面列出我们踩过的一部分坑,也是我们不断修炼提升可用性过程中关注的问题点。

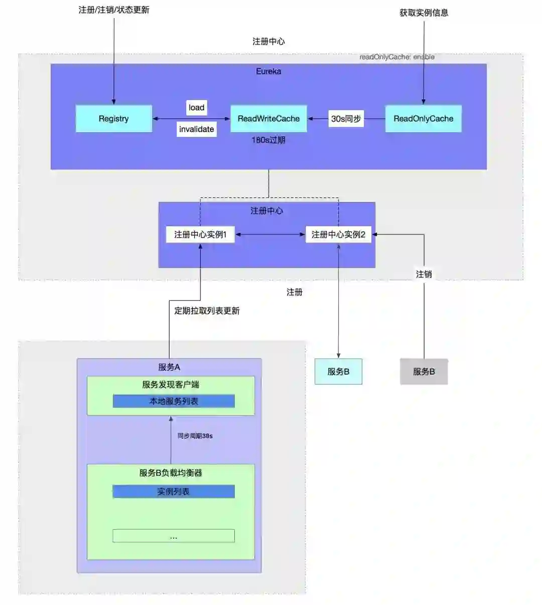
Eureka


a. 服务实例上下线的被发现延迟

使用默认配置的情况下,实例正常上、下线的被发现延迟最大为 90s ,比如,服务 B(提供方)的一个实例上 / 下线,服务 A(调用方)在最长 90s 之后才会发现。这与 Netflix 的设计有关:

  1. Eureka 服务端的三级缓存模型

  • a.  registry :存储服务实例信息 (服务上下线实时更新)

  • b.  readWriteCacheMap :读写缓存 (实时从  registry  中更新,过期时间  180s )

  • c.  readOnlyCacheMap :只读缓存,默认从这里获取服务信息 (每隔  30s  从  readWriteCacheMap  更新)

  1. Eureka 消费端每隔  30s  请求 Eureka 服务端获取增量更新,然后更新本地服务列表

  2. Ribbon 客户端每隔  30s  从 Eureka 客户端的本地服务列表中

可通过修改配置缩短上下线的被发现延迟:

  • 缩短  readOnlyCacheMap  的更新周期

  • 缩短服务消费端获取增量更新的周期

  • 缩短 Ribbon 客户端从 Eureka 客户端的本地服务列表的更新周期;或者将拉的模式,改成推的模式 (需要代码提供新的实现)

b. 非正常下线的被发现延迟

上面提到默认配置下被发现的延迟最大是 90s。运行过程中不可避免的会出现非正常下线的情况,比如进程被强杀(kill -9),实例来不及通知注册中心进行注销操作就退出了。这种情况下,此实例的信息会存在服务调用方的 Ribbon 、实例列表中最长达 240s。如果是 2 个实例的话,会有 50% 的请求受到影响。这同样源于 Netflix 的设计:

  1. 实例上线完成注册后,会每个  30s  向注册中心(Eureka 服务端)发送心跳请求

  2. 实例续约超时时间:实例超过  90s  未发送发送心跳才会被注册中心清理

  3. 注册中心的清理操作是个定时任务,间隔  60s

可通过修改配置缩短上下线的被发现延迟:

  1. 缩短心跳间隔

  2. 缩短实例约的超时时间

  3. 缩短清理任务的工作周期

c. 自我保护模式到底开不开?

Eureka 是基于 CAP 理论的 AP 模型,用于保证分区容错性,但这也导致注册信息在网络分区期间可能出现不一致,自我保护功能是为了尽可能减少这种不一致。

自我保护(self preservation)是 Eureka 的一项功能,Eureka 注册表在未收到实例的心跳情况超过一定阈值(默认:85%)时停止驱逐过期的实例。

解决了 b 中的延迟问题,必然会导致自我保护模式不准确。

解释自我保护模式的工作原理,需要另开一篇文章来说。

d. 一个深坑

解决了 b 中的延迟问题,还会带来一个坑更深的坑:极低的概率下,实例启动后本地处于  UP  状态,而远端(注册中心)的状态持续处于  STARTING  状态,且无法更新。这会导致实例实际正常运行,而且对服务消费者不可见。

这种情况在  Kubernetes  环境下尤为恐怖:实例本地状态为  UP ,健康状态也为  UP 。在  Kubernetes 的滚动升级模式下,旧的实例为删除,新的实例正常运行,却对消费端不可见。

问题的分析、重现方式已经记录在 Netflix Eureka 的 issue(又是一长篇,目前只有英文)中,Pull Request 也已经合并到了 1.7.x 分支。不过嘛,呵呵,一直没有发布新版本。

注:在技术中台运行一年多,生产环境累计出现的次数不到 10 次,不是 2 个实例运行的情况下没有对请求出现影响。

Ribbon 的容错

Ribbon 大家常听到的就是负载均衡,但是除了负载均衡之外,它还提供容错的能力:重试 。

  • 遇到异常时进行重试:默认是 ConnectException 和 SocketTimeoutException ;

  • 重试次数:单个实例的重试次数( ribbon.MaxAutoRetries 默认:0),重试几个实例( ribbon.MaxAutoRetriesNextServer 默认:1)。怎么理解?比如 A 有 4 个实例:a1、a2、a3、a4。路由请求到 a1 的时报 ConnectException 异常,重试的时候不会再对 a1 进行重试(单个实例重试次数 0)。假如重试的对象 a2 也报同样的异常,则会放弃继续重试(重试 1 个实例);

  • 是否对所有操作重试:ribbon.OkToRetryOnAllOperations (默认:false ,即只对满足条件的 GET 请求进行重试),其实对应的也就是常说的 HTTP 动词:GET 、 POST 、 DELTE 等等。

这里有个隐藏的坑,就是加入开启了对所有操作重试的情况下,且出现 SocketTimeoutException 时,可能会导致一致性的问题:

因为 SocketTimeoutException 不只是连接超时,还有读取超时 。假如一个 POST 请求会更新数据库,出现客户端的读取超时 ,但是服务端可能在客户端断开后完成的更新的操作。如果客户端进行重试,则会再次进行更新。

SpringBoot Tomcat

SpringBoot Tomcat 的优雅退出,不知为何官方没有实现,实在匪夷所思。

为什么需要优雅退出?当 Spring 上下文关闭时,假如有未处理完的请求,不等请求处理完毕就直接退出。从健壮性或者一致性方面考虑,并不是一个好的解决方案。

理想的方案:收到 Spring 上下文关闭事件,阻止 Connector 接受新的请求,然后对线程池执行 #shutdown() 的操作并等待队列中的请求处理完成。当然这里不能无限期的等待下去(滚动升级无法继续),设置一个超时时间比如 30s 或者 60s。如果还没执行完,那就是执行 #shutdownNow() ,让未完成的操作自求多福吧。

HttpClient 连接池的 Keep-Alive

这也是我们生产中遇到的一个问题,会在凌晨的低峰时段偶发。异常如下:

org.apache.http.NoHttpResponseException: The target server failed to respond

>Caused by: org.apache.http.NoHttpResponseException: 10.128.61.43:8080 failed to respond

HttpClient  连接池创建的连接初始默认的有效期 (timeToLive) 是 900s,后续收到响应后会尝试从响应的头信息中获取 KeepAlive: timeout=xxx 服务端连接的保持时间,然后再更新连接的有效期。后续请求从连接池获取连接后,会再次检查有效性,避免使用过期的连接发送请求。

参考【Tomcat 8.5 配置](https://tomcat.apache.org/tomcat-8.5-doc/config/http.html),其中也提供 Keep-Alive 相关的配置:

keepAliveTimeout: 默认为 60s. 见 org.apache.coyote.http11.Constants#L28.

>maxKeepAliveRequests: 默认为 100. 设置为 1, 禁用 keep alive; 设置为 -1, 无限制.

SpringBoot 中通过 server.connectionTimeout 来设置 Tomcat 的 keepAliveTimeout ,如果未设置,则使用 Tomcat 的默认配置。

大写的但是 :Tomcat 并没有在响应头部带上 Keep-Alive:timeout=60 。

可通过增加过滤器 -- 在响应头部增加 Keep-Alive 的 timeout 配置的方式来解决。

滚动升级时的可用性保障

微服务中台运行于云平台之上,应用的升级模式为滚动升级:对服务进行升级时会先创建新版本的实例,待相应的检查(借助 Actuator 提供的 /health 接口)通过后,再将旧版本的实例下线。

即使完成 3.1 中 a 和 b 两项的优化,旧的实例还会存在于消费端的本地缓存中一段时间,当然,借助 Ribbon 的容错可以避开这个问题,但是重试会降低吞吐。

借助 Kubernetes 的 Pod 的  preStop  lifecycle hook,在 Pod 退出时会先调用 preStop 配置的脚本。在脚本中调用本地服务的 /service-registry/instance-status 接口,将实例的状态修改为  DOWN ,并等待一段时间(比如 30s)。之后才会将退出信号放行到容器中,完成后续的退出动作。以此来降低 Eureka AP 模型带来的不一致隐患。

四、功能扩展
跨语言的微服务调用


小鹏汽车的业务比较复杂,除了主要的 Java 技术栈之外,还有基于 CPU/GPU 的 Python 应用,以及 Node.js 应用和前端应用。

而中台的出发点是功能的复用,如何让非 Java 语言的应用使用到中台的能力?

我们的做法是借助 Sidecar 模式实现基础功能下沉,与应用解耦,将 SDK 中的功能,下沉到独立进程中。

对于我们运行在 Kubernetes 上的应用来说,实现这一点就更容易了:在 Pod 中增加一个 Sidecar 的容器。

同时 Sidecar 还给我们带来了意想不到的效果:

  • 通过抽象出与功能相关的共同基础设施到一个独立进程,降低了微服务代码的复杂度;

  • 因为你不再需要编写相同的第三方组件配置文件和代码,所以能够降低微服务架构中的代码重复度;

  • 降低应用程序代码和底层平台的耦合度,使应用聚焦于业务功能,也方便基础设施的迭代演进。

当然目前的实现也不是很完美,sidecar 的实现,我们用的是 spring-cloud-netflix-sidecar 。是的,Java 的实现很重,对资源还存在一定的浪费。但是战略有了,战术的选择是多样的,比如 C++ 实现的 Envoy 。

因此当前的方案 不只是一次尝试,也是一个布局 。

统一日志

服务的容器化,允许我们在统一了日志格式后,将日志直接输出到标准输出 / 错误。通过 Docker 的  json-file  driver 统一落盘到 Node(Kubernetes 的工作节点)上。再经由以  DaemonSet  方式运行采集器挂在日志目录对日志进行采集。

详细的工作方式及调优,请期待云平台实践篇(云平台的能力不仅限于此)。

五、CICD

技术中台同样提供了基于 Jenkins 流水线(Pipeline)的 CICD 平台,经历过两个阶段:项目级的流水线和平台级的流水线。

这两个流水线有什么不同?这个跟平台的发展阶段相关。平台发展之初,由于团队规模小,在 CICD 平台上投入的成本相对较少。由于一开始接入的系统不多,流水线的脚本都放在各个项目的代码仓库中(项目级的流水线),每次脚本更新都要去各个项目中更新。随着接入的系统越来越多,更新的成本变得越来越高。

因此我们在后续的演进中进一步将流水线提升到平台级,即平台上的系统使用统一的流水线脚本,脚本保存在 GitLab 仓库中,并提供版本控制。

借助 Job DSL 插件,我们将抽象的项目元数据转化为 Jenkins 作业。在项目注册到平台时,会自动为其创建作业。

每个作业的结构基本一致,包含:

  • Folder Pipeline Library:与 Global Pipeline Library 一样,都是 Shared Library 的实现。区别是前者包含的是项目相关的信息,比如所处的 Gitlab(存在多个 Gitlab)的访问信息。后者是所有作业共享的,包含了构建脚本;

  • Project Metadata:抽象项目的元数据,比如名称、仓库地址、语言等;

  • Pipeline Script:流水线的入口,启动之后使用 Global Pipeline Library 中的构建脚本进行构建。

外部对接云平台、Sonar、Nexus 以及自动化测试平台。

六、总结

微服务中台不仅仅是技术上的开发工作,还包括中台的落地,以及打造各种配套的功能设施,比如流程的简化、DevOps 还有表面上无法体现的各种优化和修复工作。

后续除了云平台,我们还会分享一些其他方向的经验。“生命不止,奋斗不息”,小鹏汽车的技术中台也会持续演进。

作者介绍:

张晓辉:资深码农,12 年软件开发经验。曾在汇丰软件、唯品会、数人云等公司任职。目前就职小鹏汽车,在基础架构团队从事技术中台的研发。

为你推荐


InfoQ Pro 是 InfoQ 专为技术早期开拓者乐于钻研的技术探险者打造的专业媒体服务平台。

InfoQ Pro 推出新人福利,扫描下方二维码关注 InfoQ Pro,即可免费获得InfoQ全套迷你书,机会难得,快来领取吧!


点个在看少个 bug 👇
登录查看更多
1

相关内容

华为发布《自动驾驶网络解决方案白皮书》
专知会员服务
130+阅读 · 2020年5月22日
专知会员服务
126+阅读 · 2020年3月26日
【新书】Java企业微服务,Enterprise Java Microservices,272页pdf
去哪儿智能故障预测与应用健康管理实践
DBAplus社群
15+阅读 · 2019年9月2日
阿里技术大牛:一份架构师成神路线图!
51CTO博客
31+阅读 · 2019年7月6日
专访阿里亚顿:Serverless与BFF与前端
前端之巅
45+阅读 · 2019年5月8日
蚂蚁金服微服务实践(附演讲PPT)
开源中国
18+阅读 · 2018年12月21日
Arxiv
6+阅读 · 2020年4月14日
Arxiv
5+阅读 · 2018年5月5日
Arxiv
6+阅读 · 2018年1月29日
VIP会员
相关资讯
去哪儿智能故障预测与应用健康管理实践
DBAplus社群
15+阅读 · 2019年9月2日
阿里技术大牛:一份架构师成神路线图!
51CTO博客
31+阅读 · 2019年7月6日
专访阿里亚顿:Serverless与BFF与前端
前端之巅
45+阅读 · 2019年5月8日
蚂蚁金服微服务实践(附演讲PPT)
开源中国
18+阅读 · 2018年12月21日
相关论文
Top
微信扫码咨询专知VIP会员