本文提出了一个海军作战管理系统(CMS)架构,考虑到电子战(EW)与人工智能(AI),以应对现代高超音速和低观测能力的威胁,其中反应时间可能很短,需要自动化。它使用一个反制措施案例研究作为数据要求,拍卖传感器任务,人工智能过程,以及认知复合感应的数据融合。该文件还强调了已经公布的关键认知电子战能力,以证明该架构的合理性。该架构的方向是用高反应时间的自动化人工智能驱动的认知DM来取代人类决策者(DM)。

引言

当把人工智能(AI)应用于电子战(EW)时,它不仅要帮助决策者(DM)进行态势感知(SA),还要满足点、区域和区域防御以及反目标活动的需要。电磁波谱是密集的,有许多通信和雷达发射器。因此,挑战在于如何将人工智能应用于能够满足管理部门需求的EW系统。因此,它必须能够整理出感兴趣的信号(SoI)[1],如部队的信号和与指定任务无关的信号。这项工作的基础是 "常规战争 "中的反导弹反应,以便与传统的交战进行更直接的比较。影响反舰导弹(ASM)成功的一些主要因素是雷达横截面(RCS)、红外横截面(IRCS)、视觉和紫外线(UV)特征。因此,目标舰的特征是决定被动软杀伤[2]反措施(也叫伎俩)性能的一个基本因素。然而,反坦克导弹也可以使用主动雷达寻的方式进行瞄准和跟踪。因此,射频(RF)和微波(MW)的截面特征是重要的,同时还有光辐射量子(或光子)、方位角和机动中的方位率,以及它们的战术影响。因此,现代操作环境在处理电磁波谱方面存在挑战,人工智能的自动化和自主性是解决这一挑战的理想选择。

A. 动机、方法和限制

本文描述了一个架构,其中包括用糠和干扰器进行软杀伤;用导弹、火炮和火控系统进行硬杀伤;以及一个跟踪目标并协调软杀伤和硬杀伤反应的指挥和控制系统。本文仅限于假设反坦克导弹是使用射频主动雷达寻的目标和跟踪的海上滑行。因此,这项工作的中心是签名管理、大型目标船的规避动作、船上被动型诱饵系统(如金属箔片和反射器)的操作性能,涉及反坦克导弹的跟踪方案和交战环境,包括风速和风向。击败导弹威胁的一个基本因素是反应时间;随着高超音速的出现,时间因素成为反应杀伤链的决定性因素。潜在导弹平台的识别标准是最基本的;它们将允许更精确的SA,迅速让DM消除发射平台。鉴于反导链反应的时间很短,人的头脑无法计算巨大的信息量,并在短时间内决定反应的类型,要么是硬杀伤,要么是软杀伤,要么是两者兼而有之;那么人工智能就成为反导系统中的基础[3] [4]。因此,人类的DM理论不能用于遥远的未来,因为它要求对形势的分析速度、识别能力、对威胁的立即反应,以及在人类思维的指挥链中进行计算和决定,因此不能提供所需的反应时间。本文的最后部分介绍了帮助平台保护速度的架构,朝着定义CMS中的设备连接方向发展,同时还介绍了一些已经发表的关键技术。

B. 论文的结构

第1节是介绍、动机、方法和论文结构。第2节提供了一个常规条令性例子战术和反击方法,用于在架构中需要支持的硬杀和软杀。同时,在第2节中,还介绍了软杀伤反击方法的主动、被动和综合方法。此外,第3节是一个使用飞毛腿和机动性的交战例子,展示了所需的关键数据。第4节介绍了所提出的AI/EW技术的架构。最后,第5节是结论。

AI/EW技术的架构

人工智能应用于电子战时,不仅要保证DM(决策者)的SA(态势感知),而且还必须满足点和区防御以及反目标活动的需要。电磁波谱因无线电和雷达发射器而加剧,一个挑战是将人工智能应用于能够满足DM需求的EW系统,因此它必须能够分出感兴趣的信号,例如其海军部队的信号。另外,哪些信号对指定的任务没有影响。

一个陆军师的基本 "有机 "通信和电子设备,在一个典型的70公里乘45公里的地区作战,是超过10,700个单独的发射器。一个支持性的空中远征部队(AEF)会带来另外1400个,而一个典型的海军航母战斗群会带来另外2400个发射器[20]。比如说: 在沙漠盾牌/沙漠风暴中,六个陆军师和一个海军陆战队师都占据了相同的地理和电磁波谱空间,还有许多其他联军和指挥控制网络[21]。鉴于这种信息密度,认知型EW也必须与人工智能概念和认知循环阶段的相关挑战相一致。

A. EW活动和AI对应的术语

为帮助EW和AI的受众,我们提供了一个AI和EW术语的表格,在表1中,这些术语有一些对应关系。

表1 等效AI和EW术语

B. EW核心概念

电子战被正式定义为三个部分:

  • ES(电子支持):了解谁在使用频谱,出于什么目的。使用宽窄带探测和拦截过程,它定位、识别、辨认、转录、分析可能的意图,并评估致命性、敌对性和忠诚度。现代形式包括多层次的情报产品,如网络电磁活动(CEMA),从地理到人物网络。
  • EA(电子攻击):利用频谱,以EW效应争夺该频谱对自己的优势。
  • EP(电子保护):是为保护和抵制干扰等攻击而采取的行动。反干扰也可能包括抵抗ES、EA和CEMA产品的措施。

C. 查找、定位、追踪、瞄准、攻击、评估

在图10中,Haigh和Andrusenko[15]提出了一个EW和AI的组合架构,它跨越了杀伤链阶段,将AI的特征和分类输入一个融合引擎,以建立一个意图,这个意图是由因果关系和异常检测阶段推断出来的。

图10 与EW功能相关的EW和AI能力[15]。

Haigh和Andrusenko的论文与EA之前的ES的数据融合观点一致,同时保持EP。因此,人工智能方法被应用于特定发射器的分析、特征描述和分类,作为数据融合之前的模式匹配工作。然后,这些方法被用于异常检测和因果关系搜索,以实现意图识别。这是一个信息漏斗,在EA/EP方面,这些方法更多的是优化适应性,而不是智能,这贯穿于整个杀伤链,并应用于任务管理的决策援助和与电子战令(EOB)和网络管理有关的人为因素。不难看出,AI态势评估、DM和机器学习(ML)能力与所有EW功能相关。每个认知型EW系统的第一步是电子支持(ES),以了解射频频谱。在人工智能界被称为情况评估,ES确定谁在使用频谱,他们在哪里和何时使用,以及是否有可以 "利用 "的模式。AI/ML技术可以使用特征估计、发射器特征和分类、数据融合、异常检测和意图识别。图11显示了任务前准备和任务后分析与任务中需求的重叠。

图11 任务中、任务前和任务后的重叠部分

ES对环境进行分析,并创造出驱动决策者(DM)的观测数据。日益复杂的情况将频谱态势感知(SSA)定义为 "收集有关频谱使用的不同信息并处理这些信息以产生一个融合的频谱图"[15]。SSA收集、组织和处理EW所需的频谱数据。SSA必须以近实时(NRT)的方式进行,以满足任务中的决策者的需要,SSA必须结合各种支持技术,包括传统的和认知的。然而,一个挑战在于相关技术的整合和展示,其中只有少数是认知的,以减少脆性和处理新的发射器。人工智能和ML能力可以在每个层面上改善SSA,这是在其他相关SSA技术背景下对这些AI/ML技术的看法。一个完整的EW系统必须有多层面的SSA。未来的SSA系统可以用深度学习模型来生成潜在的特征,用经典的ML模型来进行任务中的更新,以及用混合模型来抵消有限的数据。此外,SSA不一定要完全依赖射频数据: 它可以与非射频数据融合,如视频和静态图像、自由空间光学、或开源、战术或作战情报。跨越多个异质来源的分布式数据融合必须创建一个在空间、时间和频率上都准确的连贯的战地频谱共同作战图。异常检测、因果推理和意图推理使作战图更加完整,以了解事件的影响并支持管理部门。

D. 影响范围

Rudd-Orthner等人[14]用图12中的 "影响范围 "概念[18]扩展了这一概念,并增加了一个 "保护洋葱 "框架,以根据数据需要选择对策。

图12 影响范围

他们指出,威胁武器系统有变得更加复杂的趋势,这种复杂性的增加至少可以部分归因于:战术的演变、技术发展的速度和数字化的现代化,但也有一种趋势,即随着人类决策和反应时间的减少,威胁的作用也在扩大;随着自主系统的效力和使用的增加,这种情况也许更加明显。自主系统的崛起在所有领域都在发展: 陆地、空中、海上、太空和网络。自主系统的规模各不相同,从无人值守的枪支系统到自主空中平台。这些自主平台运作的作用也在不断扩大,因此在打击它们时,可能需要在综合防御辅助系统中匹配复杂性,作为打击复杂威胁系统的战略。这些复杂平台的作用和能力的增加,可能导致单一平台的作用不大,并为其他平台提供 "保护投射 "的要求。与此相结合,利益相关者群体也更加多样化,科学家/工程师、机组人员和任务生产程序员之间的沟通机制也是挑战,这样他们都可能做出有意义的贡献,并与他们的利益相关者群体的价值互补,正如Rudd-Orthner等人所说。

E. 拒止、降级、扰乱、欺骗、毁坏

图12中的维恩图显示了数据可用性的 "影响范围":保护平台/部队、威胁或武器系统和防御限制与反措施设计考虑相叠加。Rudd-Orthner等人指出,这些不同的反措施考虑加上不同的可用数据,可能对反措施战术设计形成影响范围。

F. 保护洋葱的映射

Rudd-Orthner等人在[14]和[19]中应用了多视角威胁分析图解技术,该技术基于判别器、操作视角、系统视角以及对策设计考虑和影响范围的维恩图,适用于保护的洋葱。他们在维恩图中描述了反措施的设计考虑,将反措施的设计意图描绘成一种规范,而不是ECM干扰器技术设施。在这种情况下,反措施设计考虑表示战术的反意图。论文[14]和[19]还建立了一个保护洋葱的概念,利用反措施设计的影响因素和组织成洋葱层的数据源,将揭示的数据分层管理。其中这些层级建议的对策方法也是与该威胁杀伤链阶段的威胁意图直接相反的,使得它也是一个测量的反应和保护数据模型在所揭示的数据。表2显示的是保护洋葱的层级(第1层是最外层)和反措施设计考虑,影响范围与威胁系统的杀伤链意图的映射。表2提供了保护洋葱的六个层次。

表2 保护洋葱

洋葱层/影响范围/CM设计考虑因素 注释
第1层发现/受保护的平台/减少的可探测性 对抗早期预警、空中搜索或地面控制拦截雷达的探测或行为,使被保护平台脱颖而出。该战术针对的是杀伤链的意图,并不显眼,是利用对自身平台数据的了解。
第2层定位/受保护的平台/降低可探测性 诱饵和欺骗 具有欺骗性和诱骗性的反目标获取或高度查找雷达可用于降低信息或反击某个范围或高度。
第三层识别/保护平台 武器系统/降低可探测性 诱饵和欺骗 分散注意力 拒绝破坏 用旨在造成混乱的措施来对抗识别,以延迟对你的分类或身份的评估,识别可以基于行为或使用特殊雷达模式,如NCI。
第4层跟踪/保护平台武器系统/降低可探测性 诱饵和欺骗性分散注意力 用干扰、分散注意力和拒绝的方式来对抗威胁,可以是目标获取雷达或更高数据率的搜索模式,如窄扫描轨道,同时扫描模式。
第5层 交战/防御限制 武器系统保护平台/降低可探测性 诱饵和欺骗 分散注意力 拒绝 破坏 破坏 使用所有可用的能力击败威胁,硬杀和软杀取决于ROE,是传统的平台自我保护。可以使用破锁和信号处理以及跟踪目标的战术。
第6层 处置和效应/防御性限制 武器系统保护平台/减少可探测性 诱饵和欺骗 分散注意力 拒绝 破坏 毁灭 使用所有可用的软硬杀伤能力击败威胁,是传统的平台自我保护。可能使用破锁和信号与跟踪处理的目标战术,并可能同时采用针对寻的器和雷达的技术。

G. 认知电子战系统

认知型电子战系统的设计必须提供态势感知、决策和学习能力。一般来说,系统要求推动了一系列关于哪些问题和它可能需要回答的问题的决定。决策可能是反复的,要么是集中的,要么是随部队效应范围分布的。他们将一个问题表示为规格,并受制于AI代理的拍卖。就我们如何定义和调整优化函数而言,利用领域的物理学与参与的进展可能会减少状态和交易空间。问题来自于像干扰这样的设计结果所需的紧迫性和缺失的数据。因此,选择对策和感觉的C4L参数、'while'或'if'条款都是数据要求,可能形成问题对话链或问题树,在杀伤链的不同处置路线中需要。因此,这些对话链或问题树就像专家系统的规则库格式。因此,所需的数据就以拍卖的方式给投标的传感器。这样一来,逻辑路线总是有目的性的结果,而DM和传感器的使用也是如此。另外,随机森林[22]可以减少熵,增加信息增益。

虽然具有高度的适应性,但先进的雷达和软件定义无线电(SDR)架构通常依赖于定制的API,单独暴露每个参数。这种方法不适合EW系统中的近实时认知控制,因为紧密的耦合意味着人工智能不能做出全局性的决定。组成模块必须是高度模块化和可组合的,以消除这一障碍。通用接口允许模块暴露其参数和依赖关系,从而实现全局优化和跨多个处理器的计算负载平衡。通常,由RESM(雷达电子支持措施)拦截的发射物是通过发射物数据库识别的。发射者被识别出来,并在本地认可的海上图像(LRMP)中得到体现。当通过数据库确认为一种威胁时,它可以接受DM的询问和拍卖:

  • RECM C4L反措施规范可能需要威胁、获取类型、速度、仰视距离和威胁的各种电子反措施(ECCMs)逻辑;
  • DLS(诱饵发射系统)可能需要C4L数据并计算出发射角度和时间;
  • CMS可能会要求C4L说明采取的最佳路线(避免武器系统的盲弧)。

为此,我们需要一个中间代理,提供一个模块化的结构组件,允许不同的技术提供不同的服务,并确保信息/控制的一致流动,与John Boyd的OODA循环[23]一致,但适用于数据处理和DM。

图13 模块化架构

软件架构的一个例子是ADROIT。自适应动态无线电开源智能团队(ADROIT):用中间代理认知控制SDR节点之间的协作。ADROIT项目正在建立一个开源的软件定义的数据无线电,旨在由认知应用程序控制。模块暴露了它的参数和它们的属性(特别是读/写)。当一个模块发生变化时(例如,增加一个新的参数),它只需揭示新的参数,并在一个发布-订阅机制中公开参数(名称、属性),而不是为该新参数增加一个新的API函数;这也可以扩展为一个组播目的地,给后来仍需要定义的模块。ADROIT用图14所示的模块实例化了中间代理。

图14 ADROIT体系结构支持认知代理

处理不同的或变化的传感器的一种可扩展的方式是,如果所有的设备可以减少不确定性或提供额外的数据来回答一个杀戮链阶段的问题,就将它们定义为传感器。因此,这些传感器可以成为拍卖算法的参与者,以其回答问题的能力来竞标。在不同的操作环境下,拍卖算法中的分数可以改变,因此,不同的传感器选择提供较低的可观察性或与当前的ROE、受限的EMCON或当前的传感器利用相一致。通过这种方式,形成了一个问答循环,完善了对情况的理解,同时在提问的基础上做出增量决定,并使环境情况有利于他们的部队使用保护洋葱的一个版本。此外,同样的拍卖优化可以与反措施一起执行,其概念是,如果一切都能影响当地的杀戮链决策或导致结论或问题发生在受害者身上,那么它就是一个影响者。由此可见,C4L提供了一种以标准形式指定反措施行动和传感规格的方法;这些规格可以一起拍卖,以便在一个可适应的模型中获得最佳效果和传感,然后该模型将优化杀戮链的进展,为跟踪的对手的杀戮链进展提供优势。在图15中,本文展示了EW系统如何在拍卖优化的基础上与具有认知DM的作战管理系统(CMS)集成。威胁的检测/识别/鉴定/分类被转移到不同的数据库中,但这些过程和数据库的不确定性导致了传感器的重新任务。这些都是拍卖,根据传感器解决情况的不确定性的能力来分配任务,并根据紧急程度来确定优先次序;这使用了从保护的角度预测威胁的杀伤链意图。这些过程越可靠,立即识别和反应的概率就越高。为了进一步提高这一结果,管理部门必须考虑机器学习中的其他参数,以适应当地环境的传感任务和对策效果的拍卖。

图15 数据布局EWS与CMS集成

有些参数可能不为人所知,也可能没有方法或传感器来提供这些参数;因此,Rudd-Orthner等人[24]的专家系统的神经网络形式作为数据库的叠加,在这些情况下提供一个估计值。它还可以提供一个由贝叶斯网络进一步引导的值,该网络可以将从环境中收集的传感器事实与来自其规则的知识结合起来,使其不容易被收集的事实所欺骗。此外,在图16中,也是在人工智能的背景下,所提出的架构将EW系统与CMS结合起来。它通过一个反馈回路支持 "态势感知",根据威胁杀伤链的位置重新安排传感器的任务,以快速解决识别和确认的不确定性,更新跟踪的准确性,并为CMS和EW系统资源提供战术清单作为选择。

图16 ID标准交互模型

在图16中,DM能力因此积极主动地利用感知能力直接处置威胁,并为反制措施/部署制定了时间表。这些反措施/部署应按照RuddOrthner等人的保护理念,利用推断出的威胁的杀伤链位置阶段,直接对抗威胁的意图。因此,传感要求可以在拍卖算法中与可供选择的策略/反措施交错安排。同样,在威胁分析和处置的关键时刻,一些所需信息可能无法在DM中获得,但可以使用RuddOrthner论文中提出的神经符号-AI专家系统方法的代数专家系统部分进行估计。可控的可观察数据可能来自人工智能环境中的数学或认知学习发展过程。我们可以认为这些有助于识别目标的元素是可观察的,这些元素在DM中是可控的。

图17 CMS和EW CM系统中的威胁数据路径

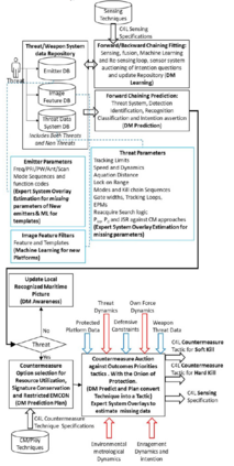
在图17中,本文展示了一个威胁发射器从EW系统进入CMS部分的顺序。从EW系统的库或数据库中识别截获的发射器;该数据库包含物理雷达特征: PRI、频率、PW、振幅、扫描类型、扫描周期平台等级和威胁名称;采集类型的特征,ECCM,如原点干扰(HOJ)Chaffs辨别,红外,双导射频和红外。如果发射物未被识别为威胁,则在本地识别的海上图像中直接代表发行者。如果被确认为威胁,它将遵循不同的路径,如前所述。导弹的获取和ECCM的类型在反应链中具有巨大的价值。如果它有HOJ能力,最好是通过C4L中捕获的特定计算直接干预硬杀伤和诱饵发射;该选定的C4L规格是由保护的洋葱头选择的,它与频谱中的感应计划一起安排。该规格将诱饵定位在C4L所确定的与发射船的一定距离和特定的β值。除了在CMS上表示威胁的到达方向外,EW系统还将C4L搜索数据和传感规范发送到多功能雷达(MFR)和火控雷达(FCR)作为即时硬杀伤系统。本文在图18中画出了由人工智能支持的战斗管理系统(CMS)的架构基础。在标准环境块中,还有四个相互关联的组件:

1.传感器管理,提供设备监视器(资源管理器)的管理,传感器信息的收集和轨道管理;在这个块中,所有的相关数据都汇聚到机载传感器,如雷达、声纳、ESM雷达、通信ESM、导航辅助设备和气象数据。在这个架构中,一个传感器的任务和它的优先权来自于它的成熟度和杀伤链。在这方面,关于Rudd-Orthner等人,威胁意图的成熟度被评估为使用保护洋葱的反意图对策,并嵌入到Haigh和Andrusenko的杀伤链阶段,其中的整合是通过ADROIT架构的发布和订阅机制,这允许快速和灵活的整合和扩展。

2.在架构的第二块,有信息管理,其中本地轨道与来自链接网络的轨道相关联,根据识别标准识别目标的追踪,管理技术决策辅助工具和信息,共享共同的操作画面,该画面中的不确定性和异常情况引起了传感器的任务。

3.第三块代表战斗管理,它提供了对威胁的评估计划和武器优先权的分配--演习的计算和舰队内与战斗有关的信息交流。

4.最后一个区块是资产管理,使用C4L规范和序列,允许舰艇同时协调几个进攻和确定的目标。

图18 AI应用于CMS结构

在DM处理环境之外,人工智能也同样适用于智能处理环境,类似的技术叠加数据库和ML提取,走向专家系统规则捕获[25]。在人工智能辅助的CMS中,数据流入信息管理数据融合,使计算机系统在没有明确编程的情况下利用历史数据进行预测或做出一些决定。机器学习使用从IMDF(信息管理数据融合)获得的大量结构化和半结构化的数据,这样机器学习模型就能产生准确的结果,或根据这些数据提供预测。

成为VIP会员查看完整内容
107

相关内容

人工智能在军事中可用于多项任务,例如目标识别、大数据处理、作战系统、网络安全、后勤运输、战争医疗、威胁和安全监测以及战斗模拟和训练。
《大规模无人机蜂群交战的权衡分析》2022.12最新67页论文
专知会员服务
146+阅读 · 2023年2月17日
《为反蜂群场景开发作战概念》2022最新16页论文
专知会员服务
127+阅读 · 2022年11月20日
国家自然科学基金
1+阅读 · 2015年12月31日
国家自然科学基金
9+阅读 · 2015年12月31日
国家自然科学基金
8+阅读 · 2015年12月31日
国家自然科学基金
6+阅读 · 2015年12月31日
国家自然科学基金
3+阅读 · 2014年12月31日
国家自然科学基金
61+阅读 · 2014年12月31日
国家自然科学基金
1+阅读 · 2014年12月31日
国家自然科学基金
12+阅读 · 2014年12月31日
国家自然科学基金
3+阅读 · 2014年12月31日
Arxiv
172+阅读 · 2023年4月20日
A Survey of Large Language Models
Arxiv
487+阅读 · 2023年3月31日
Arxiv
80+阅读 · 2023年3月26日
Arxiv
177+阅读 · 2023年3月24日
VIP会员
相关VIP内容
《大规模无人机蜂群交战的权衡分析》2022.12最新67页论文
专知会员服务
146+阅读 · 2023年2月17日
《为反蜂群场景开发作战概念》2022最新16页论文
专知会员服务
127+阅读 · 2022年11月20日
相关资讯
相关基金
国家自然科学基金
1+阅读 · 2015年12月31日
国家自然科学基金
9+阅读 · 2015年12月31日
国家自然科学基金
8+阅读 · 2015年12月31日
国家自然科学基金
6+阅读 · 2015年12月31日
国家自然科学基金
3+阅读 · 2014年12月31日
国家自然科学基金
61+阅读 · 2014年12月31日
国家自然科学基金
1+阅读 · 2014年12月31日
国家自然科学基金
12+阅读 · 2014年12月31日
国家自然科学基金
3+阅读 · 2014年12月31日
微信扫码咨询专知VIP会员