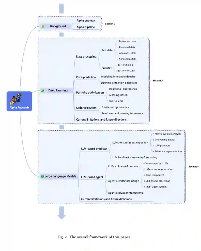
量化投资(Quant)是一种技术驱动的资产管理新兴方法,其发展正日益受到人工智能进步的深刻影响。深度学习与大语言模型(LLMs)在量化金融中的最新突破,不仅提升了预测建模能力,更实现了基于智能体的自动化流程,预示着该领域可能的范式变革。本文以阿尔法策略为典型范例,系统阐述AI如何重塑量化投资全流程:早期阶段:以人工特征工程与传统统计模型为核心,建立标准化阿尔法因子生产流程;深度学习革命:实现从数据处理到订单执行的端到端规模化建模;LLM时代延伸:突破预测边界,使智能体能处理非结构化数据、自主生成阿尔法因子,并支持自迭代工作流。1 引言资产管理作为金融行业至关重要且持续扩张的领域,**量化投资(Quant)**已成为其核心方法论之一。量化投资策略通过统计分析、优化技术和日益普及的AI算法,系统性地识别并利用市场无效性。得益于数据可用性、计算能力和技术创新的指数级增长,这些方法显著提升了投资决策能力,为金融市场参与者提供了竞争优势。在众多量化投资策略中,阿尔法策略因其捕捉市场无效性的强大能力,以及与AI预测方法天然的适配性而备受关注。"阿尔法"的核心理念在于预测单一资产相对于市场整体表现(如股票指数)的超额收益,这也是投资组合经理的核心目标。阿尔法策略的开发通常包含四个关键步骤:数据预处理→模型预测→组合优化→订单执行(详见2.2小节)。这些子任务虽各具特点,却紧密关联,共同服务于"控制风险下最大化超额收益"的目标。相较于高频交易、套利等策略,阿尔法策略通过挖掘错误定价展现出卓越的效能,因而成为量化投资领域研究最密集、市场份额最高的核心技术。本文即以阿尔法策略为范式,探讨AI如何重塑量化投资。近年来,**深度学习(DL)**在阿尔法策略中的应用已展现出显著成效,能够识别传统量化方法难以捕捉的金融数据复杂模式。与此同时,大语言模型(LLMs)(如GPT系列[4]、BERT[38]及其金融衍生模型)在上下文理解、精准解读和类人推理方面表现突出,为量化投资带来了无限可能。本文聚焦DL与LLMs在量化投资(尤其是阿尔法策略)中的技术演进、应用场景与协同优势,系统综述现有研究,并探讨LLMs增强DL方法的潜力、挑战与局限。 1.1 阿尔法策略的技术演进阿尔法策略的发展可分为三个阶段(图1):人工标注阶段:依赖研究者经验识别交易信号,通过传统统计模型刻画市场规律。但受限于金融市场复杂性,模型难以涵盖全部相关因素,策略效果仍高度依赖人类专家的判断与执行。深度学习阶段:DL突破了传统方法的瓶颈,在空间关联性[142]、长期时序依赖[178]、新闻情绪[68]等因子挖掘中表现出色。然而存在过拟合风险和可解释性不足等挑战。LLM智能体阶段:LLMs凭借多模态数据处理和自主推理能力,正推动量化投资进入AI自动化时代。当前LLMs在阿尔法策略中主要承担两类角色:预测器(4.1节)与智能体(4.2节),但其实际部署仍处于早期阶段(局限性分析见4.3节)。1.2 研究动机与贡献尽管DL与LLMs在阿尔法策略中的应用研究激增,但现有工作多聚焦孤立任务,缺乏对量化投资全流程的统一视角。此外,量化投资作为产学研紧密结合的领域,现有综述尚未充分弥合LLMs与DL模型结合的技术鸿沟,也缺乏从实际应用出发的前瞻框架。为此,本文旨在:首次系统性综述DL与LLMs在阿尔法策略全流程的研究,建立跨任务关联的整体视角;从实践需求反推科学问题,基于真实投资场景的痛点揭示共性研究挑战;三阶段技术对比(传统统计模型→DL方法→LLM方法),指明迭代发展中的关键缺口与未来方向。本文框架如图2所示,核心贡献包括:建立首个覆盖阿尔法策略全流程的DL与LLMs研究图谱;通过跨学科视角,从实际应用提炼关键研究命题;系统对比三阶段技术路线的优劣,推动阿尔法策略向下一阶段演进。

成为VIP会员查看完整内容
28

相关内容

机器学习的一个分支,它基于试图使用包含复杂结构或由多重非线性变换构成的多个处理层对数据进行高层抽象的一系列算法。

知识荟萃

精品入门和进阶教程、论文和代码整理等

更多

查看相关VIP内容、论文、资讯等
面向大语言模型的智能体化强化学习图景:综述
面向复杂城市系统的物理引导人工智能综述
专知会员服务
23+阅读 · 6月18日
基于深度学习的数据融合方法研究综述
专知
36+阅读 · 2020年12月10日
深度学习目标检测概览
AI研习社
46+阅读 · 2017年10月13日
从浅层模型到深度模型:概览机器学习优化算法
机器之心
27+阅读 · 2017年7月9日
国家自然科学基金
1+阅读 · 2015年12月31日
国家自然科学基金
40+阅读 · 2014年12月31日
国家自然科学基金
1+阅读 · 2014年12月31日
国家自然科学基金
3+阅读 · 2014年12月31日
国家自然科学基金
21+阅读 · 2009年12月31日
A Survey of Large Language Models
Arxiv
497+阅读 · 2023年3月31日
Arxiv
82+阅读 · 2023年3月26日
Arxiv
25+阅读 · 2023年3月17日
VIP会员
相关VIP内容
相关资讯
基于深度学习的数据融合方法研究综述
专知
36+阅读 · 2020年12月10日
深度学习目标检测概览
AI研习社
46+阅读 · 2017年10月13日
从浅层模型到深度模型:概览机器学习优化算法
机器之心
27+阅读 · 2017年7月9日
相关基金
国家自然科学基金
1+阅读 · 2015年12月31日
国家自然科学基金
40+阅读 · 2014年12月31日
国家自然科学基金
1+阅读 · 2014年12月31日
国家自然科学基金
3+阅读 · 2014年12月31日
国家自然科学基金
21+阅读 · 2009年12月31日
相关论文
微信扫码咨询专知VIP会员