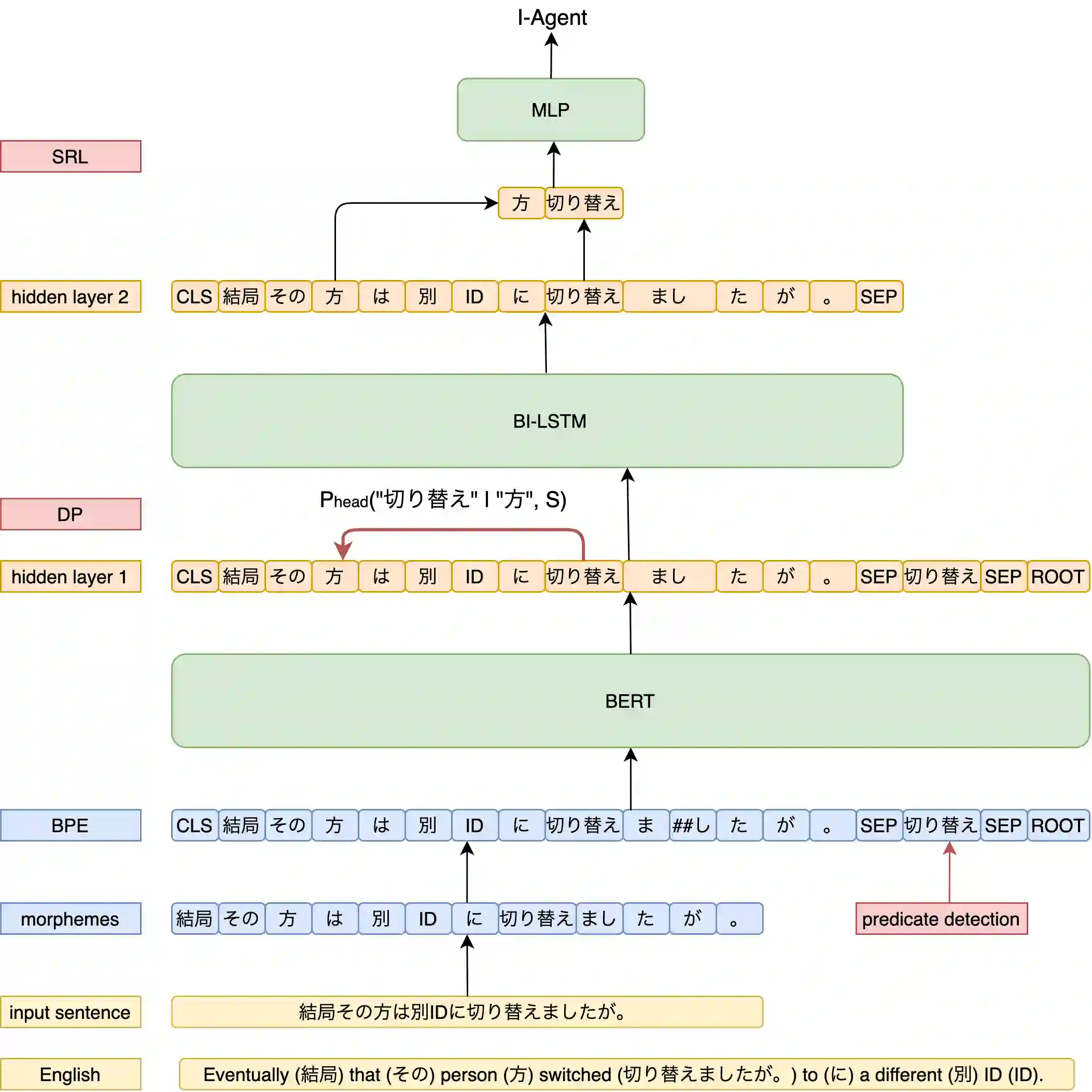
With the advent of FrameNet and PropBank, many semantic role labeling (SRL) systems have been proposed in English. Although research on Japanese predicate argument structure analysis (PASA) has been conducted, most studies focused on surface cases. There are only few previous works on Japanese SRL for deep cases, and their models' accuracies are low. Therefore, we propose a hierarchical multitask learning method with dependency parsing (DP) and show that our model achieves state-of-the-art results in Japanese SRL. Also, we conduct experiments with a joint model that performs both argument identification and argument classification simultaneously. The result suggests that multitasking with DP is mainly effective for argument identification.


翻译:随着框架网和PropBank系统的出现,许多语义作用标签系统已经用英文提出。虽然对日本的上游理论结构分析进行了研究,但大多数研究都集中在表面案例上。以前对日本SRL的深入案例研究很少,其模型的洞察力也很低。因此,我们提出了一种具有依赖性的分级多任务学习方法(DP),并表明我们的模型在日本SRL中取得了最新的结果。此外,我们用一个同时进行辩证和论证分类的联合模型进行实验。结果显示,与DP的多重任务主要能够有效地辨别论据。

0
下载
关闭预览

相关内容

Hierarchically Structured Meta-learning
CreateAMind
27+阅读 · 2019年5月22日
Transferring Knowledge across Learning Processes
CreateAMind
29+阅读 · 2019年5月18日
Call for Participation: Shared Tasks in NLPCC 2019
中国计算机学会
5+阅读 · 2019年3月22日
Hierarchical Imitation - Reinforcement Learning
CreateAMind
19+阅读 · 2018年5月25日
半监督多任务学习:Semisupervised Multitask Learning
我爱读PAMI
18+阅读 · 2018年4月29日
VIP会员
相关资讯
Hierarchically Structured Meta-learning
CreateAMind
27+阅读 · 2019年5月22日
Transferring Knowledge across Learning Processes
CreateAMind
29+阅读 · 2019年5月18日
Call for Participation: Shared Tasks in NLPCC 2019
中国计算机学会
5+阅读 · 2019年3月22日
Hierarchical Imitation - Reinforcement Learning
CreateAMind
19+阅读 · 2018年5月25日
半监督多任务学习:Semisupervised Multitask Learning
我爱读PAMI
18+阅读 · 2018年4月29日
Top
微信扫码咨询专知VIP会员