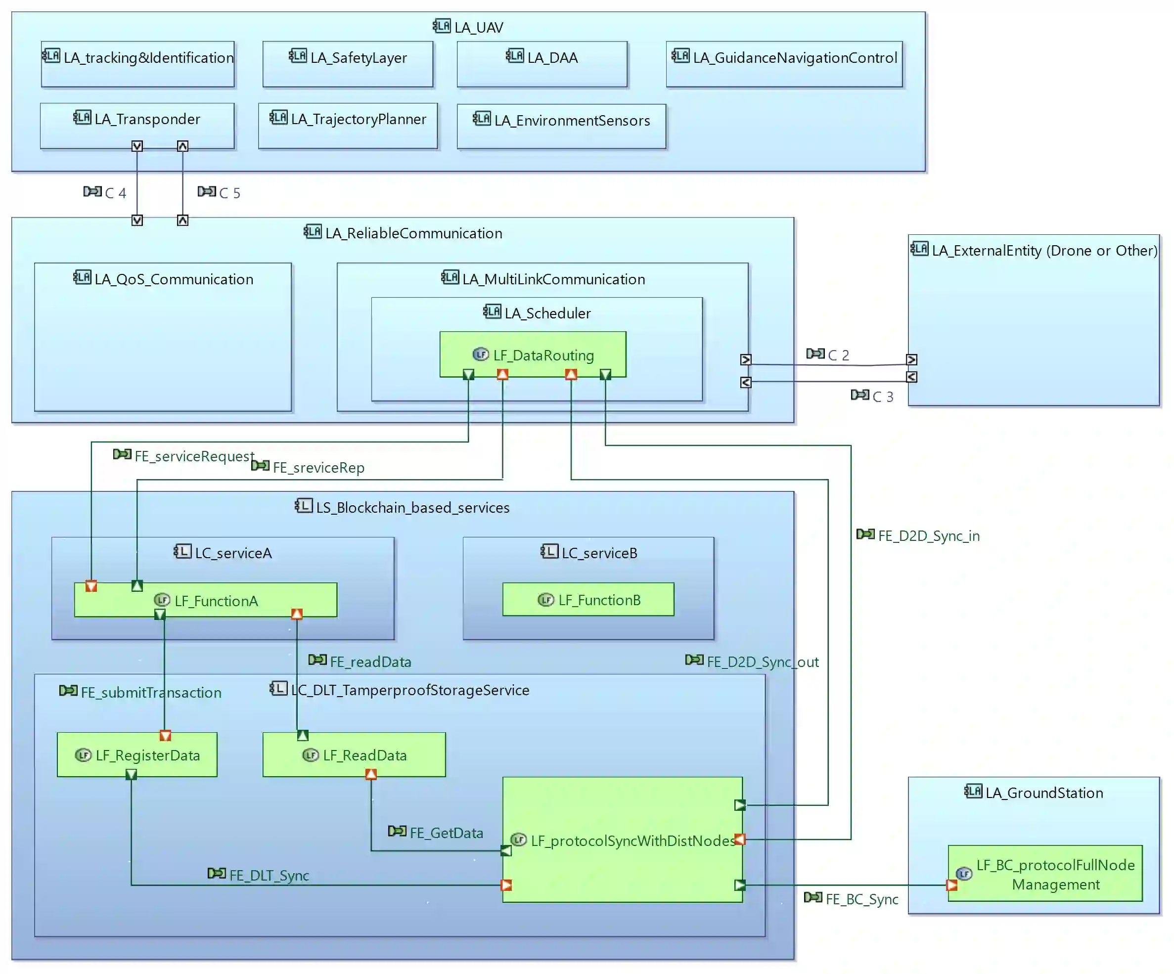
Beyond Visual Line of Sight operation enables drones to surpass the limits imposed by the reach and constraints of their operator's eyes. It extends their range and, as such, productivity, and profitability. Drones operating BVLOS include a variety of highly sensitive assets and information that could be subject to unintentional or intentional security vulnerabilities. As a solution, blockchain-based services could enable secure and trustworthy exchange and storage of related data. They also allow for traceability of exchanges and perform synchronization with other nodes in the network. However, most of the blockchain-based approaches focus on the network and the protocol aspects of drone systems. Few studies focus on the architectural level of on-chip compute platforms of drones. Based on this observation, the contribution of this paper is twofold: (1) a generic blockchain-based service architecture for on-chip compute platforms of drones, and (2) a concrete example realization of the proposed generic architecture.


翻译:超越视觉视线的 " 视觉视线 " 操作使无人驾驶飞机能够超越其操作者眼睛的接触和限制所施加的限制,扩大了其范围,从而扩大了生产力和利润率。运行BVLOS的无人机包括各种高度敏感资产和信息,这些资产和信息可能无意或有意地成为安全弱点。作为一种解决办法,基于链式服务可以使相关数据的安全、可信赖的交换和储存成为可能。这些服务还允许交流的可追踪性和与网络中其他节点同步。然而,基于链式链式方法大多侧重于无人机系统的网络和协议方面。很少有研究侧重于无人机在芯上计算平台的建筑水平。基于这一观察,本文的贡献有双重:(1) 用于机上构件的无人机平台的通用链式服务结构,以及(2) 具体实例,以实现拟议的通用结构。

0
下载
关闭预览

相关内容

专知会员服务
41+阅读 · 2020年9月6日
Keras François Chollet 《Deep Learning with Python 》, 386页pdf
专知会员服务
163+阅读 · 2019年10月12日
VCIP 2022 Call for Special Session Proposals
CCF多媒体专委会
1+阅读 · 2022年4月1日
IEEE ICKG 2022: Call for Papers
机器学习与推荐算法
3+阅读 · 2022年3月30日
IEEE TII Call For Papers
CCF多媒体专委会
3+阅读 · 2022年3月24日
【ICIG2021】Latest News & Announcements of the Industry Talk1
中国图象图形学学会CSIG
0+阅读 · 2021年7月28日
A Technical Overview of AI & ML in 2018 & Trends for 2019
待字闺中
18+阅读 · 2018年12月24日
国家自然科学基金
1+阅读 · 2015年12月31日
国家自然科学基金
0+阅读 · 2015年12月31日
国家自然科学基金
1+阅读 · 2014年12月31日
国家自然科学基金
0+阅读 · 2012年12月31日
国家自然科学基金
0+阅读 · 2008年12月31日
Arxiv
0+阅读 · 2022年4月20日
Arxiv
0+阅读 · 2022年4月15日
VIP会员
相关资讯
VCIP 2022 Call for Special Session Proposals
CCF多媒体专委会
1+阅读 · 2022年4月1日
IEEE ICKG 2022: Call for Papers
机器学习与推荐算法
3+阅读 · 2022年3月30日
IEEE TII Call For Papers
CCF多媒体专委会
3+阅读 · 2022年3月24日
【ICIG2021】Latest News & Announcements of the Industry Talk1
中国图象图形学学会CSIG
0+阅读 · 2021年7月28日
A Technical Overview of AI & ML in 2018 & Trends for 2019
待字闺中
18+阅读 · 2018年12月24日
相关基金
国家自然科学基金
1+阅读 · 2015年12月31日
国家自然科学基金
0+阅读 · 2015年12月31日
国家自然科学基金
1+阅读 · 2014年12月31日
国家自然科学基金
0+阅读 · 2012年12月31日
国家自然科学基金
0+阅读 · 2008年12月31日
Top
微信扫码咨询专知VIP会员